
Experienced computer science student and junior software engineer with a strong background in Python automation programming and machine learning research. Proficient in Python, C++, Java, SQL, and Linux environment. Seeking opportunities to further develop technical skills and contribute to innovative projects.
Photography is another hobby that brings me great pleasure. One of my favorite shots, taken on a beautiful day, captures the reflection of that moment on my car's window.
Maintained and fixed bugs for company's OpenERP system hosted on AWS EC2 instance within a virtual Linux environment.
Utilized skills in Python programming and PostgresSQL database management to troubleshoot issues and ensure optimal system performance.
Demonstrated proficiency in cloud computing and Linux system administration through maintaining company servers within a virtual Linux machine hosted on AWS.
Developed a bot to expedite the workflow of finding issues with items returned from customers in the service department.
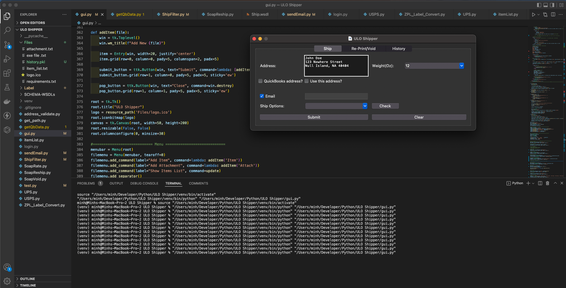
Creates an automated bot that integrates with UPS and Shippo APIs to generate shipping labels from multiple providers, sends shipping notification emails to customers, and forwards tickets to the shipping department for packing items to be sent out to customers.
Built a custom Shipping App using UPS, Shippo, and QuickBooks APIs to streamline shipping services into one app, tailored to improve employee workflow efficiency.
Participated in the Undergraduate Summer Research (URE) program at Cal State Fulleron, worked under the guidance of Dr. Doina Bein. in 2022.
Learned about various machine learning models, including classification and deep neural networks, along with TensorFlow and Natural Language Processing, and applied this knowledge to create an advanced conversational chatbot.
Presented the results of the project as a poster at the URE 2022 conference on August 11, 2022. Return as an Undergraduate Research Assistant/Mentor to help other students conduct their research on Jun 2023 - Sept 2023.


